Integrierte Fassadensysteme
Automatisierung unter Berücksichtigung der BehaglichkeitFassadensysteme übernehmen in modernen Gebäuden immer häufiger gebäudetechnische Funktionen wie Heizen, Kühlen, Lüften, Beleuchten sowie den Sonnen- und Blendschutz. Seit einigen Jahren setzt sich zudem der Trend durch, den veränderten Anforderungen in der Büroklimatisierung mit dezentralen Systemen zu begegnen. Die modulare Umsetzung und dezentrale Steuerung der einzelnen Funktionen fordert eine Automatisierung vor Ort sowie ein Abstimmen der unterschiedlichen Gewerke, um neben einem möglichst behaglichen Raumklima gleichzeitig einen energieeffizienten Betrieb zu garantieren.
Projekt) „Automatisierung innovativer Fassadensysteme mit integrierter technischer Gebäudeausrüstung unter Berücksichtigung von Behaglichkeitsaspekten“ (AUTiFAS) [1] wieder, das am Institut für Gebäude- und Energiesysteme der Hochschule Biberach bearbeitet wurde. Dieser aktualisierte Beitrag lehnt sich im Wesentlichen an die Erstveröffentlichung im Rahmen der Deutschen Kälte-Klima-Tagung 2012 in Würzburg [2] an.
Bedeutung der Fassadenautomation
In der derzeitigen Planungspraxis werden die...
Projekt) „Automatisierung innovativer Fassadensysteme mit integrierter technischer Gebäudeausrüstung unter Berücksichtigung von Behaglichkeitsaspekten“ (AUTiFAS) [1] wieder, das am Institut für Gebäude- und Energiesysteme der Hochschule Biberach bearbeitet wurde. Dieser aktualisierte Beitrag lehnt sich im Wesentlichen an die Erstveröffentlichung im Rahmen der Deutschen Kälte-Klima-Tagung 2012 in Würzburg [2] an.
Bedeutung der Fassadenautomation
In der derzeitigen Planungspraxis werden die gebäudetechnischen Teilfunktionen, wie Heizen, Kühlen, Lüften, Beleuchten sowie den Sonnen- und Blendschutz, die Fassadensysteme übernehmen, üblicherweise separat von verschiedenen Beteiligten (Fassaden-, Lüftungs-, Heizungs-, Elektro-, MSR-Planer) geplant und ausgeführt.
Dies führt dazu, dass die Gewerke in der Regel nur suboptimal aufeinander abgestimmt sind und damit technische und organisatorische Schnittstellenprobleme im derzeitigen Planungs- und Ausführungsablauf eines Bauvorhabens auftreten können. Darüber hinaus gibt es für integrierte Fassadensysteme noch keine standardisierten Automatisierungskonzepte und -funktionen, wie dies in der klassischen Gebäudeautomation der Fall ist (z. B. standardisiere Automationsschemata für Lüftungs- und Klimaanlagen oder Heizungsanlagen).
Basierend auf dem gegebenen Wissensstand und dem aktuellen Stand der Technik lagen die wesentlichen Schwerpunkte der Untersuchungen in folgenden Themenbereichen:
Entwicklung einer Automationsbibliothek für die Fassadenautomation auf Basis der bereits für die Raumautomation bestehenden Funktionsbeschreibung gemäß VDI 3813 [3].
Energieeffiziente Fassadenautomation durch optimierte Gewerke übergreifende Funktionalität und Berücksichtigung der Anlagenparameter über Kennlinien basierte Regelung.
standardisierter Entwurf einer Planungsmethodik und Aufbau einer Systematik des Planungsprozesses auf Grundlage der bestehenden Normen und Richtlinien.
Entwicklung von verbesserten Ansätzen für höherwertige Regelungsstrategien unter Berücksichtigung von Behaglichkeitskriterien am Beispiel der Fassadenautomation.
In allen Themenbereichen geht es grundlegend um eine bedarfs- und nutzergerechte sowie energieeffiziente Umsetzung der Einzelfunktionen (Heizen, Kühlen, Lüften, Beleuchten, …) sowie um die Einbindung des Fassadensystems als Teilsystem in die Gebäudetechnik.
Aufbau des Fassadenteststands der Hochschule Biberach
Das FuE-Projekt beinhaltet hierbei Vorgehensweisen und Strukturen der Fassadenautomation am Beispiel eines exemplarischen Fassadenelementes des industriellen Projektpartners Wicona Hydro Building Systems GmbH Ulm, welches um einen Testraum ergänzt wurde.
In Bild 1 ist der Aufbau des Fassadenelements aus einer hinterlüfteten doppelschaligen Verglasung und einem dezentralen Lüftungsgerät dargestellt. Neben den Funktionen Lüften, Heizen und Kühlen durch das dezentrale Lüftungsgerät beinhaltet das Fassadenelement zudem die Funktionen Sonnenschutz und Lichtlenkung. Zum Außenraum hin sind dem Lüftungselement PV-Paneele zur Deckung des Eigenbedarfs vorgelagert. Raumseitig schließt das Lüftungsgerät über eine Holzblende mit schlitzförmigen Öffnungen der Zu- und Abluft an den Raum an.
Der Fassadenteststand (Bild 2) wurde in einer Laborhalle der Hochschule Biberach aufgebaut, so dass mit dem Öffnen der Tore die Testfassade an den Außenraum angrenzt und ebenfalls Untersuchungen der natürlichen Lüftung erfolgen können.
Zur Versorgung des Heiz-/Kühlregisters des Lüftungsgerätes sowie der thermisch regulierbaren Fußboden- und Wandflächen wurde der Fassadenteststand mit einer aufwendigen hydraulischen Kälte- und Wärmeverteilung (Bilder 3 und 4) ausgestattet. Dabei ermöglicht die Automatisierung der Energieerzeugung und -verteilung sowie die Informationsverknüpfung über einen eigenen Buskoppler die Erstellung und Untersuchung unterschiedlicher Szenarien (z. B. Eckraum, ergänzende Fußbodenheizung).
Für die Automatisierungsstruktur des Fassadenteststandes (Bild 5) bedeutet dies, dass eine übergeordnete frei programmierbare Automationsstation die gesamten Daten der Hydraulik sowie der eigentlichen Fassaden- und Raumautomation von der jeweiligen Unterstation mit Buskoppler gebündelt erfasst. In der Feldebene erfolgt die Steuerung und Kommunikation der Sensoren und Aktoren über analoge Signale, Buskommunikation und batterielose Funktechnologie.
Untersuchungen der Planungsmethodik
Um den steigenden Anforderungen an die Fassadenautomation gerecht zu werden, wurde zum einen eine Bibliothek für die Fassadenautomation auf Grundlage der Funktionsbeschreibung nach VDI 3813-2 [4] entwickelt, sodass anerkannte Richtlinien der Raumautomation zur erweiterten Anwendung in der Fassadenautomation dienen.
Zum anderen realisiert die erstellte standardisierte Planungsmethodik eine Beschreibungsmethodik des systematischen und normierten Planungsvorgangs in der Fassadenautomation. Dabei wird ein Ablauf von der Funktionsdefinition nach GA-Effizienzklassen (DIN EN 15 232 [5]) im Lastenheft über die verbale Beschreibung der Funktionsabläufe im Pflichtenheft bis zur übergeordneten Darstellung der Automation in Funktionslisten und Automationsschemata (VDI 3813 [3] bzw. VDI 3814 [6]) beschrieben. Den Schluss der Abfolge bildet die Ausführung und Umsetzung der einzelnen Funktionen nach internationaler Norm IEC 61 131 [7]. In Bild 6 ist die beschriebene Planungsmethodik grafisch unterstützt anschaulich dargestellt.
Ansätze
für höherwertige Regelung
Die Identifikation von Anlagenparametern fördert eine optimierte Inbetriebnahme der Steuerung und Regelung. Dabei kann die Identifikation sowohl in Messungen zur Kennlinienbildung realer Anlagenparameter als auch in simulationsgestützten Untersuchungen durchgeführt werden. Die gewonnenen Ergebnisse lassen sich in der übergeordneten Raumregelung einsetzen. So kann anhand hinterlegter Kennlinienmodelle bei aktuellen Randbedingungen der zu erwartende Betriebszustand berechnet werden. Mit einer zusätzlichen Ergebnisbewertung bezüglich der Energieeffizienz und Behaglichkeit der ermittelten Betriebszustände ist es möglich zwischen mehreren Systemen eine optimierte Entscheidung zu treffen.
Die Berücksichtigung der Behaglichkeit als Regelgröße ist mit dem Bestreben verbunden neben einem möglichst energieeffizienten Gebäudebetrieb die Zufriedenheit und Akzeptanz des Nutzers zu steigern und damit ebenfalls eine höhere Produktivität zu erreichen. Ausschlaggebend ist dabei der Mensch als Nutzer und Maßstab der Behaglichkeitsthematik. So wird das Wahrnehmungsempfinden des Menschen nach P. Ole Fanger aus DIN EN ISO 7730 [8] als Grundlage für die Definition der thermischen Behaglichkeit herangezogen. Fanger definiert mit dem PMV-Wert (Predicted Mean Vote) die vorausgesagte mittlere Klimabeurteilung in Abhängigkeit von Bekleidung und Aktivität des Nutzers sowie der Lufttemperatur, Strahlungstemperatur, Luftgeschwindigkeit und relativen Luftfeuchtigkeit. Außerdem stellt Fanger eine Annahme zwischen der Klimabeurteilung und dem prozentualen Anteil unzufriedener Nutzer her, dem PPD-Wert (Predicted Percentage of Dissatisfied).
Im Rahmen detaillierter Auseinandersetzungen mit Möglichkeiten der vereinfachten Klimabeurteilung wurden in der Master Thesis „Behaglichkeit als Regelgröße“ [9] die Einflussgrößen der Behaglichkeit untersucht sowie eine Ermittlungsmethode auf Basis der Fuzzy-Logik entwickelt. Die vereinfachte Ermittlung der Klimabeurteilung beschränkt sich dabei auf leicht ermittelbare Einflussgrößen mit großer Auswirkung – dies sind Bekleidung, Aktivitätsgrad und empfundene Raumtemperatur. Die Größen Strahlungstemperatur, relative Luftfeuchtigkeit und Luftgeschwindigkeit werden in diesem Ansatz dagegen vernachlässigt.
Ein möglicher Ansatz Behaglichkeitskriterien in Form der Klimabeurteilung in der Fassaden- und Raumregelung zu berücksichtigen liegt in der Ermittlung einer optimierten Sollwert-Vorgabe. Die bedarfsgeführte Sollwert-Vorgabe für Temperatur und Volumenstrom der Zuluft hat den Vorteil eine optimierte Regelung zu realisieren ohne in die Regelungs- und Steuerungsabläufe der Anlagentechnik direkt einzugreifen.
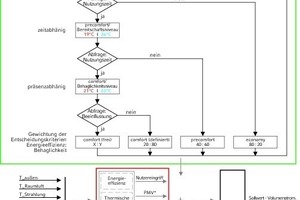
Zur Berücksichtigung sämtlicher Einflusskriterien wurden die drei Module Energieniveau, Entscheidungskriterien und Lüftungsvarianten definiert. Bild 7 stellt hierbei die Auswirkung der Module in der Regelungsstruktur vereinfacht dar.
Die detaillierte Bedeutung und Zusammenhänge der einzelnen Module sind in Bild 8 veranschaulicht und sollen im Folgenden näher erläutert werden. Die Abbildung zeigt neben den drei Modulen auf der linken Seite eine exemplarische Auflistung relevanter Eingangsgrößen, die sowohl auf die Module wirken als auch direkt in die Sollwert-Ermittlung eingehen. Die Sollwert-Ermittlung von Zuluft-Volumenstrom und Zuluft-Temperatur nehmen konkret Bezug auf die Auslegung des hier betrachteten dezentralen Lüftungsgeräts.
Mit dem Menschen als Indikator der Behaglichkeit ist ihre Berücksichtigung lediglich während der Anwesenheit von Nutzern notwendig. Denn Behaglichkeit definiert sich erst über das menschliche Empfinden und wird durch dieses in seiner Bedeutung relevant.
In Bezug auf die Regelstrategie trifft dies auf Anwendungen im Energieniveau „Comfort“ (Komfortniveau) zu. Weitere im Forschungsvorhaben definierte Energieniveaus liegen außerhalb des Nutzungszeitraums und können damit die energieeffiziente Nutzung gegenüber den Behaglichkeitsanforderungen höher einstufen. Die unterschiedlichen Energieniveaus werden wie folgt definiert:
„Comfort“ – Komfortniveau: im belegten Raum liegen Temperatur und Luftqualität im behaglichen Bereich vor.
„Pre Comfort“ – Bereitschaftsniveau: Energiesparender Zustand eines unbelegten Raumes, der bei Präsenzmeldung schnell das Komfortniveau erreichen kann.
„Economy“ – Absenkniveau: Energiesparender Zustand eines über einen längeren Zeitraum unbelegten Raumes (z. B. nachts).
„Protection“ – Gebäudeschutzniveau: Raumzustand, der mit minimalem Energieaufwand eine Beschädigungsfreiheit der Bausubstanz und der technischen Anlagen gewährleistet.
Die Wahl des Energieniveaus erfolgt entsprechend der Abfrage von Zeit, Präsenz und individueller Beeinflussung. Den Energieniveaus sind jeweils Grenzwerte der Klimaauslegung und eine Gewichtung der Entscheidungskriterien hinterlegt. Dem Nutzer wird jedoch durch die Option „Individuelle Beeinflussung“ eine Eingriffsmöglichkeit in die Gewichtung der Entscheidungskriterien geboten.
Als Entscheidungskriterien werden Energieeffizienz, thermische Behaglichkeit und hygienische Behaglichkeit definiert. Dabei wird die thermische Behaglichkeit über den PMV-Wert und das Zugluftrisiko („draught risk“ DR), die wesentlichen Einflusskriterien des Behaglichkeitsempfindens, beschrieben. Die hygienische Behaglichkeit definiert sich anhand der CO2-Konzentration der Raumluft. Zur Bewertung der Energieeffizienz werden Eingriffe des Nutzers in das energetisch optimal ausgelegte System und mit dem Eingriff verbundene Abweichungen einer energieeffizienten Regelung beurteilt. Nutzereingriff, PMV-Wert, DR und CO2-Konzentration werden kontinuierlich ermittelt und beeinflussen in Abhängigkeit ihrer Gewichtung die Sollwert-Ermittlung.
Das Modul Lüftungsvarianten beinhaltet Konzepte der natürlichen, mechanischen und Hybrid-Lüftung. Dabei sind technische Möglichkeiten der Lüftungskonzepte und thermische Rahmenbedingungen ausschlaggebend für die Wahl der jeweiligen Variante und die Auslegung von Volumenstrom und Temperatur der Zuluft. Bei der Auswahl ist unter anderem zu berücksichtigen, dass die natürliche Lüftung neben einem geringen energetischen Aufwand ebenfalls von diversen Einflüssen des Außenklimas abhängt und damit in der Auslegung stets ein Sicherheitsfaktor zu berücksichtigen ist. In erster Linie dient der Lüftungsvorgang dem Luftaustausch und kann darüber hinaus eine zusätzliche Temperierung der Raumluft bei mechanischer Lüftung realisieren. Außerdem bietet die natürliche Lüftung bei einer Außenlufttemperatur kleiner der Raumlufttemperatur und Kühlbedarf Potential zur natürlichen Kühlung der Raumluft und Speicherflächen.
Die bisher entwickelten Ansätze werden im Rahmen anderer FuE-Projekte weiter verfolgt, um die Komplexität der Fassadenautomation in der Umsetzung zu fassen sowie die Nutzerwahrnehmung und die Bedeutung der Schnittstelle Mensch-Maschine zu ergründen und optimierte Lösungswege zu bieten.
Fazit
Die steigende Bedeutung der Fassade erfordert Lösungsansätze im Umgang mit der Komplexität integrierter Fassadensysteme sowie den Automationsanforderungen Gewerke übergreifender Funktionen. Hierbei bilden eine standardisierte Planungsmethodik und eine Automationsbibliothek die Grundlage für die Auslegung der Fassadenautomation als Teil des ganzen Gebäudesystems, unter Berücksichtigung von Energieeffizienz und Behaglichkeitsaspekten.
Literatur
[1] Becker, M., Koenigsdorff, R., Hasert, A., Hudjetz, S., Knoll, P., Köberle, T., Scherer, H.,: Abschlussbericht: AUTiFAS- Automatisierung innovativer Fassadensysteme mit integrierter technischer Gebäudeausrüstung unter Berücksichtigung von Behaglichkeitsaspekten, Forschungsinitiative Zukunft Bau des Bundesinstituts für Bau-, Stadt- und Raumforschung, September 2012, Institut für Gebäude- und Energiesysteme, Hochschule Biberach
[2] Hasert, A., Becker, M.: Deutsche Kälte-Klima-Tagung 2012 Würzburg, „Automatisierung innovativer Fassadensysteme mit integrierter technischer Gebäudeausrüstung unter Berücksichtigung von Behaglichkeitsaspekten“, Deutscher kälte- und Klimatechnischer e.V., 2013, ISBN-Nr. 987-3-932715-48-8, 10 Seiten, November 2011, Würzburg
[3] VDI 3813-1: Gebäudeautomation (GA) – Grundlagen der Raumautomation; Berlin, Beuth-Verlag; Mai 2011
[4] VDI 3813-2: Gebäudeautomation (GA) – Raumautomationsfunktionen (RA-Funktionen); Berlin, Beuth-Verlag; Mai 2011
[5] DIN EN 15232: Energieeffizienz von Gebäuden – Einfluss von Gebäudeautomation und Gebäudemanagement, Berlin, Beuth-Verlag, September 2012
[6] VDI 3814-1: Gebäudeautomation (GA) – Systemgrundlagen, Berlin, Beuth-Verlag, November 2011
[7] IEC 61131: Speicherprogrammierbare Steuerungen; Berlin, Beuth-Verlag; Dezember 2009
[8] DIN EN ISO 7730: Ergonomie der thermischen Umgebung – Analytische Bestimmung und Interpretation der thermischen Behaglichkeit durch Berechnung des PMV- und des PPD-Indexes und Kriterien der lokalen thermischen Behaglichkeit; Berlin, Beuth-Verlag; Mai 2006
[9] Hasert, A.: Behaglichkeit als Regelgröße – Erweiterung eines Raummodells zur Berücksichtigung der Behaglichkeit als Regelgröße und Analyse der Regelungsoptimierung durch Simulationsstudien, Master Thesis, November 2011, Hochschule Biberach
Jetzt Artikel freischalten:
tab DIGITAL
14 Tage kostenlos testen
2,49 € / Woche*
Fachwissen jederzeit und überall.
Greifen Sie auf exklusive PLUS-Artikel und das komplette Online-Archiv zu und lesen Sie tab bequem im E-Paper-Format. Das digitale Abo für alle, die flexibel bleiben möchten.
Ihre Vorteile:
- Exklusive tab-PLUS-Artikel
- 6 E-Paper für mobiles Lesen
- Online-Archivzugang
*129,48 € bei jährlicher Abrechnung inkl. MwSt.
tab KOMBI
4,99 € / Woche*
Das komplette tab-Erlebnis – digital & gedruckt.
Für alle, die Fachinformationen auf allen Kanälen nutzen möchten: Kombinieren Sie Print und Digital, profitieren Sie von unseren Fachforen und präsentieren Sie Ihr eigenes Projekt.
Ihre Vorteile:
- Exklusive tab-PLUS-Artikel
- 6 Print-Ausgaben pro Jahr
- E-Paper für mobiles lesen
- Teilnahme an einem Fachforum
- Online-Archivzugang
- Veröffentlichen eines Projekts
*259,48 € bei jährlicher Zahlung inkl. MwSt. & Versand
