Energieeffiziente Raumautomation mit KI planen
Überblick und Möglichkeiten zur Nutzung eines KI-AssistentenDie Planung der Gebäudeautomation (GA) war bisher aufwändig und wies oft sowohl zwischen den Gewerken als auch zwischen den Leistungsphasen (LPH) Brüche auf, die zu Fehlern führten. Neue Vorgaben wie z. B. das Gebäudeenergiegesetz (GEG) erfordern nun gewerkeübergreifendes Zusammenwirken der Akteure in allen LPH, mehr funktionale Tiefe in der Planung und deren exakte Umsetzung bei der Ausführung. Der Artikel zeigt, wie eine durchgängige Arbeit von LPH 1 bis LPH 5 für die Planung zur GA mithilfe eines KI-Assistenten unterstützt werden kann.
In anderen Branchen (z. B. Automobil) spielt die in alle Produkte eingebettete „Intelligenz“ inzwischen eine zentrale Rolle (PKW als „rollender Computer“). Die GA als „Gehirn des Gebäudes“ wird im Vergleich dazu meist unterschätzt. Seit das GEG (für Deutschland) bzw. die Energy Performance of Buildings Directive EPBD (für Europa) Mindestanforderungen an die Gebäudeautomation stellen, ist das nicht mehr möglich. Und da die dort geforderten GA-Konzepte auch Vorbedingungen an die übrigen Gewerke stellen, kann die GA-Planung auch nicht mehr isoliert an den zumeist später beauftragten GA-Fachplaner...
In anderen Branchen (z. B. Automobil) spielt die in alle Produkte eingebettete „Intelligenz“ inzwischen eine zentrale Rolle (PKW als „rollender Computer“). Die GA als „Gehirn des Gebäudes“ wird im Vergleich dazu meist unterschätzt. Seit das GEG (für Deutschland) bzw. die Energy Performance of Buildings Directive EPBD (für Europa) Mindestanforderungen an die Gebäudeautomation stellen, ist das nicht mehr möglich. Und da die dort geforderten GA-Konzepte auch Vorbedingungen an die übrigen Gewerke stellen, kann die GA-Planung auch nicht mehr isoliert an den zumeist später beauftragten GA-Fachplaner allein delegiert werden. Zumindest wesentliche Grundsätze sollten bereits sehr früh (ab Leistungsphase LPH 1 nach HOAI) definiert sein. Diese Situation beginnt beim Architekten bzw. beim Bauherrn, den Fachplaner TGA unmittelbar hinzuzuziehen. Für die ersten Gedanken und Schritte zur Definition der gewünschten bzw. notwendigen GA bietet sich darüber hinaus für alle Beteiligten (Architekt, Auftraggeber, Fachplaner) die Unterstützung durch einen KI-Assistenten an, wie nachfolgend am Beispiel des kostenfreien Assistenten www.auteras.de der Technischen Universität Dresden ein mögliches Vorgehen beschrieben wird. Der Assistent ermöglicht so bereits in der frühen Projektphase Teile der GA-Planung automatisch vorzunehmen. Die Leistungsmerkmale der KI-Unterstützung werden nachfolgend als Überblick im Gesamtzusammenhang des BIM-Workflows entsprechend den blauen Boxen in Bild 1 erklärt.
Bild 1: Tool-Workflow vom BIM (links) bis zur Baustelle (rechts). Mithilfe eines KI-Assistenten können Kunden-(Auftraggeber-)Wünsche in die Generierung eines ersten Konzeptes einfließen sowie interoperable Lösungsvorschläge generiert werden.
Bild: Prof. Dr.-Ing. habil. Klaus Kabitzsch
Prinzipiell würde die KI eine durchgängige Arbeit von LPH 1 bis LPH 5 ohne Dokumentenaustausch bzw. Medienbrüche unterstützen. Zwischenergebnisse der einzelnen LPH lassen sich zudem ausleiten (Raumbuch, Automationsschema, Geräte-Stückliste), die dem Nutzer das Verständnis und die Kontrolle der automatisch gefundenen Lösung erleichtern und die Dokumentation unterstützen.
Projektumsetzung mit dem KI-Assistenten
Ausgangspunkt können bereits vorhandene Raumbücher oder BIM-Modelle der Architekten sein, die in das Tool hochgeladen werden. Danach schließt die KI ein Interview an (Bild 2), in dessen Dialog die Nutzer ihr vor allem ihre funktionalen Wünsche an jeden Raum für alle Gewerke mitteilen. Dabei unterstützt der KI-Assistent das Verständnis des Nutzers durch Erklärfunktionen, z. B. durch Videos, die auch für Auftraggeber nachvollziehbar sind. Gleichzeitig entwickelt die KI automatisch bereits passende Automatisierungskonzepte. Diese beruhen auf Standardfunktionen der ISO 16484-4 (aus der EN 17609 bzw. VDI 3813 hervorgegangen), sind also noch neutral bezüglich Technologie oder Fabrikat. Sie ermöglichen aber schon die automatische Ermittlung einer GA-Effizienzklasse (entspricht der Energieeffizienzklasse nach ISO 52120 bzw. EN 15232). Sie ist dem Automatisierungsgrad nach DIN V 18599 sehr ähnlich und erlaubt so frühzeitig Aussagen, ob die gesetzlichen Forderungen nach GEG bzw. EPBD erfüllt werden. Klasse A kann gegenüber einem Referenzgebäude (Klasse C) bis zu 30 % Energie einsparen.
Bild 2: Teil eines Interviews: Das „Auteras“-Tool fragt nach den Wünschen bezüglich der Gewerke Heizen und Kühlen. Gleichzeitig wird die GA-Effizienzklasse ermittelt (unten rechts, hier C).
Bild: Prof. Dr.-Ing. habil. Klaus Kabitzsch
Automatisierungskonzept
Das Generieren eines Automatisierungskonzepts aus Standardfunktionen durch die KI gehört bereits zur LPH 3. Obwohl diese Standardfunktionen nur innerhalb der KI verarbeitet werden und der Nutzer sie für seinen Entwurf nicht zwingend braucht, werden sie am Bildschirm (Bild 3) und bei Bedarf als Datei ausgegeben, wenn er sie z. B. nach der neuen BIM-Raumbuch-Richtlinie VDI 6070 dokumentieren möchte. Hilfreich sind sie zudem, um die automatisch generierten Konzepte im Nachhinein zu verstehen. Sie sind daher auch als Basis für Funktionsbeschreibungen in späteren Ausschreibungstexten nutzbar. Eine Erläuterung der KI-Ergebnisse bietet der Assistent auch hier für alle Funktionen als Erklärvideos an.
Bild 3: Ausschnitt aus einer Liste der Standardfunktionen eines Automatisierungskonzepts, das die KI aus dem Interview abgeleitet hat. Die blauen Symbole führen zu den Erklärvideos für die jeweilige Standardfunktion.
Bild: Prof. Dr.-Ing. habil. Klaus Kabitzsch
Automationsschemata
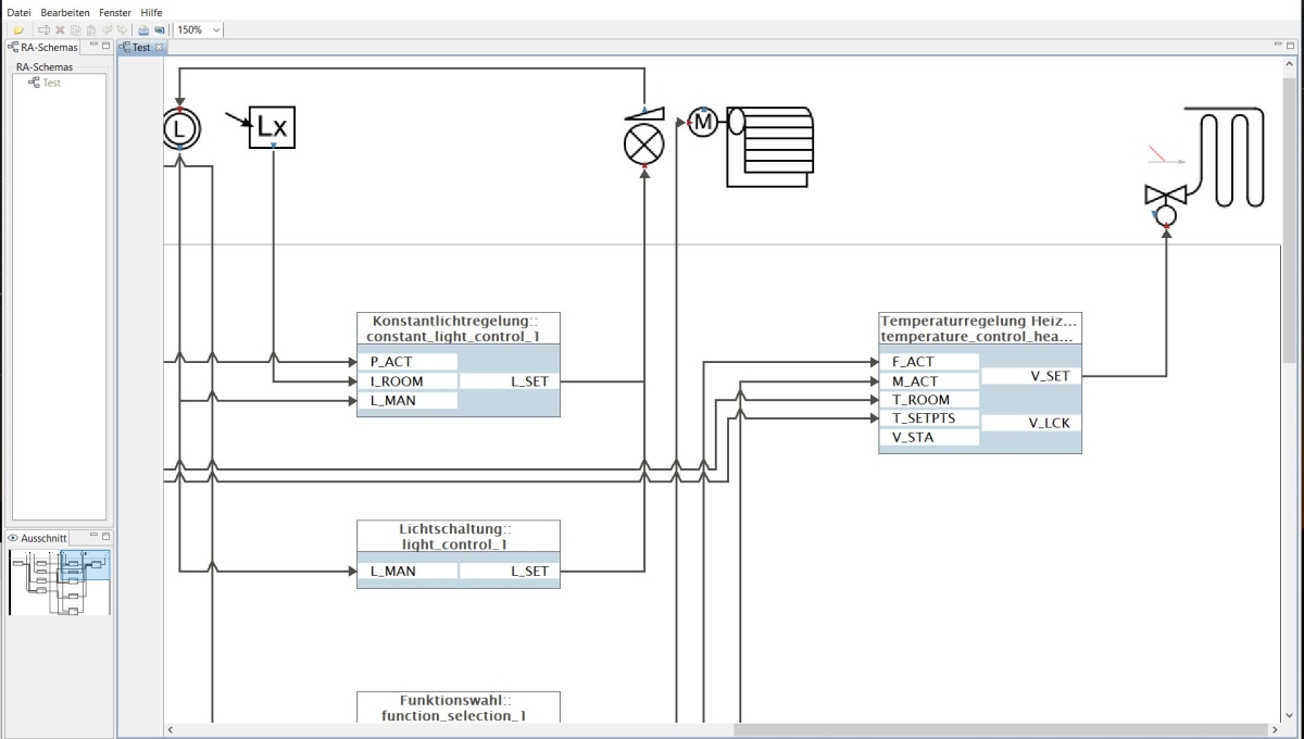
Ein noch detaillierteres Verständnis der von der KI generierten Automatisierungskonzepte wird möglich, wenn diese als Automationsschemata dargestellt werden. Sie stellen die Standardfunktionen als Funktionsblöcke dar und verknüpfen diese durch die Informationsflüsse zwischen ihnen (Bild 4). Solche Automationsschemata waren auch schon in den Vorläufern der ISO 16484-4 vorgesehen (EN 17609 bzw. VDI 3813) und werden auch in der aktuellen VDI 3814 zur Darstellung genutzt. In den bisher etablierten Tools mussten sie aber i. d. R. von Menschen (Fachpanern) entwickelt und gezeichnet werden, was in der beschriebenen Anwendung automatisch ausgeführt werden kann. Darüber hinaus unterstützt das Tool „RAS-Viewer“ (Bild 4) beim Verständnis durch Einblenden von Erklärtexten, Hervorheben von Details usw.
Bild 4: Das Bild zeigt das „Auteras“-Tool „RAS-Viewer“ zum automatischen Zeichnen der von der KI generierten Automationsschemata (auf dem Bildschirm ist ein Ausschnitt eines Schemas zu sehen; das gesamte Schema ist auf der linken Bildleiste unten verkleinert dargestellt).
Bild: Prof. Dr.-Ing. habil. Klaus Kabitzsch
Programmiereng der Automatisierungssoftware
Bild 5: Einer von mehreren Entwurfsvorschlägen der KI (Hardware und Software) zum Export in nachfolgende Tools (ETS).
Bild: Prof. Dr.-Ing. habil. Klaus Kabitzsch
Danach setzt die KI mit der LPH 5 fort. Nach der Ausführungsplanung könnte z. B. die Programmiereng der Automatisierungssoftware folgen, die weltweit zunehmend durch generative KI übernommen wird. Einen ähnlichen Weg geht auch „Auteras“ mit den Softwarebausteinen, die z. B. in Geräten der Raumautomation (KNX) oder BACnet-Raumcontrollern gekapselt sind. Die KI wählt für jeden Raum aus einer Bibliothek (Katalog) Kombinationen von Komponenten aus, die gemeinsam alle geforderten Kundenwünsche erfüllen und an ihren Schnittstellen interoperabel zusammenpassen (Bild 5). Durch diese Forderung nach Passfähigkeit müssen bei der Komponentensuche oft die bereits gefundenen Teillösungen wieder verworfen werden, was zu zahlreichen Iterationen führt und der Lösung eines Puzzles ähnelt. Menschen sind dadurch schnell überfordert, während die KI gute Ergebnisse findet.
Da die KNX-Technologie über ein einheitliches Tool (ETS) verfügt, können die BIM-Gebäudestruktur (Etagen, Räume), alle Gerätekombinationen sowie ihre Softwarekonfiguration und Vernetzung in diese ETS hochgeladen werden. Sie stehen danach zur Inbetriebnahme auf der Baustelle bereit.
Durch die selbständige Arbeit der KI kann der Nutzer über alle Leistungsphasen hinweg (Bild 1) bis zu 90 % Arbeitszeit einsparen. Da die Ergebnisse in einer „KI-Black-Box“ entstehen, sieht er aber evtl. erst in der ETS die fertige Lösung zum ersten Mal und muss sie dann nachträglich verstehen und kontrollieren. Auf Wunsch unterstützt die KI jedoch bei allen Zwischenschritten (Leistungsphasen) durch Erklärfunktionen. Der Assistent kann daher auch als Tool zum „E-Learning an konkreten Beispielen“ genutzt werden. Insgesamt erlaubt die KI ein neues, experimentelles Herangehen an die Planung durch eher „spielerisches“ Generieren vieler Vorschläge und Varianten im Dialog, die einem Menschen evtl. gar nicht eingefallen wären.
Das „Auteras“-Tool ist in einer kostenfreien Version nutzbar und wurde mit dem „Electrifying Ideas Award“ 2025 des deutschen Verbandes der Elektro- und Digitalindustrie (ZVEI) sowie als „bestes Projekt“ vom „Smart Home Deutschland“ ausgezeichnet. Technische Details und Videos findet man auch unter www.t1p.de/tab-1-26-AT sowie unter www.auteras.de.
Jetzt Artikel freischalten:
tab DIGITAL
14 Tage kostenlos testen
2,49 € / Woche*
Fachwissen jederzeit und überall.
Greifen Sie auf exklusive PLUS-Artikel und das komplette Online-Archiv zu und lesen Sie tab bequem im E-Paper-Format. Das digitale Abo für alle, die flexibel bleiben möchten.
Ihre Vorteile:
- Exklusive tab-PLUS-Artikel
- 6 E-Paper für mobiles Lesen
- Online-Archivzugang
*129,48 € bei jährlicher Abrechnung inkl. MwSt.
tab KOMBI
4,99 € / Woche*
Das komplette tab-Erlebnis – digital & gedruckt.
Für alle, die Fachinformationen auf allen Kanälen nutzen möchten: Kombinieren Sie Print und Digital, profitieren Sie von unseren Fachforen und präsentieren Sie Ihr eigenes Projekt.
Ihre Vorteile:
- Exklusive tab-PLUS-Artikel
- 6 Print-Ausgaben pro Jahr
- E-Paper für mobiles lesen
- Teilnahme an einem Fachforum
- Online-Archivzugang
- Veröffentlichen eines Projekts
*259,48 € bei jährlicher Zahlung inkl. MwSt. & Versand
